Token Merge
Why is Token Merge Needed?
Nova’s vision is to aggregate and unify the fragmented liquidity across different Layer 2 rollups, while inheriting Ethereum’s security.
Nova has successfully achieved asset aggregation. Native assets from all connected networks can be deposited onto the Nova network, where users can trade assets bridged from different networks with interoperability.
In terms of liquidity unification, ETH deposited from different Layer 2s are automatically merged into the same ETH on Nova. However, one issue left here is that the same ERC-20 tokens bridged from different networks cannot be automatically merged without external information or setup, because the same ERC-20 tokens have different token contract addresses on different networks. USDC, for example, bridged from Ethereum and Arbitrum will be two different tokens, USDC.Ethereum and USDC.Arbitrum, and be of different addresses on Nova. This would be detrimental to the liquidity and user experience of using dApps on Nova.
To deal with this problem, we built a contract that could merge multiple source tokens of the same value into one same merged token. For example, source tokens like USDC.Ethereum, USDC.Arbitrum can be merged into the same USDC on Nova. The merged USDC is of the unified liquidity when being used on Nova.
How does it work?
By locking source tokens into the token merge contract, users will receive the equivalent amount of its merged tokens.
By burning merged tokens, users can receive the equivalent amount of available source tokens they need from the token merge contract.
To streamline user experience, when users deposit from Nova’s host chains, they can choose to receive the merged tokens on Nova automatically. And when users withdraw to the host chains, merged tokens will be automatically unwrapped.
To mitigate risk, each source token has a maximum amount limit that can be merged. In addition, a source token can be locked by the governance bodies of token merge contract, which suspends users to merge further.
Since Nova is expanding the networks it connects, and there will be new token assets emerging from the connected networks, the token merge contract is upgradable to meet new merge requirements. Any upgrade undergoes decentralized governance discussed below.
Token Merge Governance
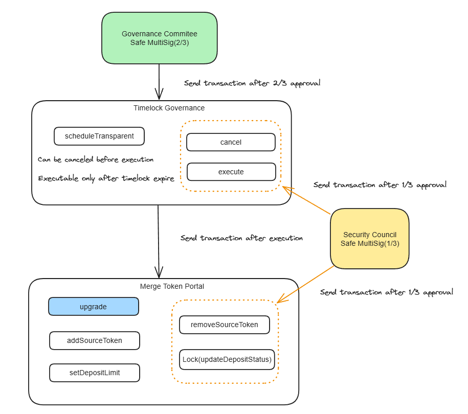
The governance structure is designed to facilitate the upgrade process for token merge contracts while ensuring security and accountability. It consists of two governance bodies: the Governance Committee and the Security Council.

Governance Committee
The Governance Committee is responsible for initiating and voting on upgrade proposals related to token merge contracts. It is composed of a group of individuals who collectively control a smart contract that could upgrade token merge contracts with time-lock delay.
Security Council
The Security Council serves as an added layer of oversight within the governance structure. Composed of a smaller group, the Security Council has the authority to reject any proposal that has been approved by the Governance Committee, and to immediately execute low risk upgrades.
Proposal Initiation and Approval
Both for the case of the Governance Committee and Security Council, any member can initiate a proposal for its governance body. For Governance Committee, any decision must receive approval from at least 2/3 of its members through the multi-signature safe wallet. For Security Council, voting threshold of safe wallet is 1/3.
Execution Process
Any approved proposals made by the Governance Committee has a mandatory 7-day delay before they can be executed. This time-lock mechanism allows for review and mitigation of potential risks. The Security Council has the authority to reject a proposal before it’s executed.
Upgrade proposals may include:
Upgrading the implementation of token merge contracts.
Adding a merged token with a source token.
Adding more source tokens for a merged token.
Changing the maximum amount limit that a source token can be merged.
Locking or unlocking a source token.
Removing a source token for a merged token when its amount locked is zero.
Once the 7-day time-lock period expires for a delayed proposal, it can be executed by either the Governance Committee or the Security Council. The execution also needs at least 2/3 multi-signature approval.
Immediate Execution
Certain types of low-risk upgrades can be immediately executed by the Security Council without the 7-day time-lock delay. These include:
Locking or unlocking a source token.
Removing a source token for a merged token when its amount locked is zero.
Contract Addresses
Merge Token Portal: 0x83FD59FD58C6A5E6eA449e5400D02803875e1104
Nova Tether USD: 0x2F8A25ac62179B31D62D7F80884AE57464699059
Nova Wrapped BTC: 0xDa4AaEd3A53962c83B35697Cd138cc6df43aF71f
Nova USD Coin: 0x1a1A3b2ff016332e866787B311fcB63928464509
Nova Dai Stablecoin: 0xF573fA04A73d5AC442F3DEa8741317fEaA3cDeab
Last updated